Skip to content Skip to sidebar Skip to footer

Job Scheduler System Design

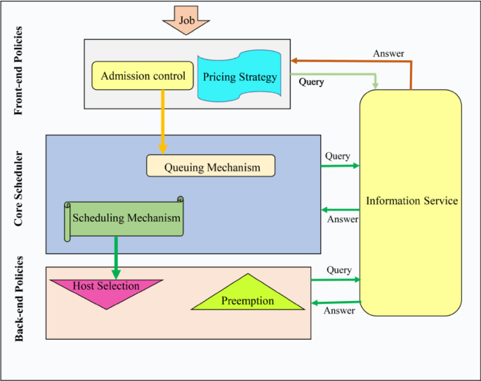
The Overall Design Of Our Job Scheduler Simulator Download Scientific Diagram

The Overall Design Of Our Job Scheduler Simulator Download Scientific Diagram

Job scheduler system design. Allows business owners to manage employee schedules and time by tracking their calendars in real-time. This is a list of notable job scheduler software. PlannerScheduler SAP Atlanta GA area 60000 - 80000 Job ID 25404 This company is newer to the area but established around the globe.

Apis-producers-consumers RESTful apis for CRUD operations. Initial delay This code sample schedules a task to. Search Construction scheduler jobs in Georgia with company ratings salaries.

For handling the traffic we can have an application server that handles 12 requestssec and a backup in case this one fails. This category of software is also called workload automation. Local state and federal government websites often end in gov.

They are a manufacturer of high-quality products for th. Due to disaster tolerance job cannot. Jobs Operations Work Centers Machines Schedules Design the system properly in order to make transfer of data easy.

The current Apache Hadoop MapReduce System is composed of the JobTracker which is the master and the per-node slaves called TaskTrackers. It allows managers to perform skills-based job scheduling for employees across multiple locations and enables employees to volunteer for open shifts or swap their. Basics Principle Of Scheduler It will schedule a Job which will be triggered at a specified time.

It periodically checks every 10 seconds every minute or whatever you need all registered jobs if they can be executed. Microservices that want to schedule a non-recuring Job. Only one host to fire next job run.

HLD High Level Design Now lets look at a high-level System Design diagram. Can send a Message or produce in Kafka terminology to the corresponding Kafka Queue precisely a Topic.

Architecture Design Easyscheduler

Architecture Design Easyscheduler

The Overall Design Of Our Job Scheduler Simulator Download Scientific Diagram

The Overall Design Of Our Job Scheduler Simulator Download Scientific Diagram

Pdf Design And Implementation Of Novel Job Scheduler For Map Reduce System In Hadoop Platform Semantic Scholar

Pdf Design And Implementation Of Novel Job Scheduler For Map Reduce System In Hadoop Platform Semantic Scholar

An Approach To Designing A Distributed Fault Tolerant Horizontally Scalable Event Scheduler By Sandeep Malik Walmart Global Tech Blog Medium

An Approach To Designing A Distributed Fault Tolerant Horizontally Scalable Event Scheduler By Sandeep Malik Walmart Global Tech Blog Medium

System Design Designing A Distributed Job Scheduler Many Interesting Concepts To Learn Leetcode Discuss

System Design Designing A Distributed Job Scheduler Many Interesting Concepts To Learn Leetcode Discuss

An Approach To Designing A Distributed Fault Tolerant Horizontally Scalable Event Scheduler By Sandeep Malik Walmart Global Tech Blog Medium

An Approach To Designing A Distributed Fault Tolerant Horizontally Scalable Event Scheduler By Sandeep Malik Walmart Global Tech Blog Medium

Dynein Building An Open Source Distributed Delayed Job Queueing System By Andy Fang Airbnb Engineering Data Science Medium

Dynein Building An Open Source Distributed Delayed Job Queueing System By Andy Fang Airbnb Engineering Data Science Medium

Scalable System Design Patterns Dzone Database

Scalable System Design Patterns Dzone Database

Architecture Design And Operation Process Of Yixin Open Source Distributed Task Scheduling Platform Sia Task Ddcode

Architecture Design And Operation Process Of Yixin Open Source Distributed Task Scheduling Platform Sia Task Ddcode

Job Scheduler Dag 2 0 Building A More Dynamic And Flexible Distributed Computing Ecosystem Alibaba Cloud Community

Job Scheduler Dag 2 0 Building A More Dynamic And Flexible Distributed Computing Ecosystem Alibaba Cloud Community

Chronos Fault Tolerant Job Scheduler For Mesos

Chronos Fault Tolerant Job Scheduler For Mesos

System Design Session Design A Job Scheduler Youtube

System Design Session Design A Job Scheduler Youtube

Is This An Alright Way To Design A Db Schema For A Task Scheduling Application Stack Overflow

Is This An Alright Way To Design A Db Schema For A Task Scheduling Application Stack Overflow

An Approach To Designing A Distributed Fault Tolerant Horizontally Scalable Event Scheduler By Sandeep Malik Walmart Global Tech Blog Medium

An Approach To Designing A Distributed Fault Tolerant Horizontally Scalable Event Scheduler By Sandeep Malik Walmart Global Tech Blog Medium

Building A Simple Task Scheduler In Windows Azure Gauravmantri Com

Building A Simple Task Scheduler In Windows Azure Gauravmantri Com

Job Scheduler Youtube

Job Scheduler Youtube

Job Scheduling An Overview Sciencedirect Topics

Job Scheduling An Overview Sciencedirect Topics

Using The Scheduler Application

Using The Scheduler Application

Pg Timetable Advanced Postgresql Job Scheduling Cybertec

Pg Timetable Advanced Postgresql Job Scheduling Cybertec

Reliable Task Scheduling On Compute Engine With Cloud Scheduler

Reliable Task Scheduling On Compute Engine With Cloud Scheduler

Cloud Massive Task Scheduling System Database Design Alibaba Cloud Rds Postgresql Cases By Alibaba Cloud Medium

Cloud Massive Task Scheduling System Database Design Alibaba Cloud Rds Postgresql Cases By Alibaba Cloud Medium

Games Task Scheduler

Games Task Scheduler

Task Scheduler Library For Net Codeproject

Task Scheduler Library For Net Codeproject

1

1

Asynchronous Task Execution In Python

Asynchronous Task Execution In Python

Designing A Cron Scheduler Microservice By Rafael Jesus Microservices Practitioner Articles

Designing A Cron Scheduler Microservice By Rafael Jesus Microservices Practitioner Articles

We Don T Run Cron Jobs At Nextdoor By Wenbin Fang Nextdoor Engineering

We Don T Run Cron Jobs At Nextdoor By Wenbin Fang Nextdoor Engineering

Scheduler Agent Supervisor Pattern Cloud Design Patterns Microsoft Docs

Scheduler Agent Supervisor Pattern Cloud Design Patterns Microsoft Docs

Qonos Openstack

Qonos Openstack

Cost Based Job Scheduling Strategy In Cloud Computing Environments Springerlink

Cost Based Job Scheduling Strategy In Cloud Computing Environments Springerlink

Process Scheduler Job And Process Status Geeksforgeeks

Process Scheduler Job And Process Status Geeksforgeeks

High Available Task Scheduling Design Using Kafka And Kafka Streams By Naveen Kumar Medium

High Available Task Scheduling Design Using Kafka And Kafka Streams By Naveen Kumar Medium

Cost Based Job Scheduling Strategy In Cloud Computing Environments Springerlink

Cost Based Job Scheduling Strategy In Cloud Computing Environments Springerlink

Creating Scheduler In C Schedule Task By Seconds Minutes Hour Daily

Creating Scheduler In C Schedule Task By Seconds Minutes Hour Daily

Scheduler Design Pattern Youtube

Scheduler Design Pattern Youtube

How Dropbox Created A Distributed Async Task Framework At Scale

How Dropbox Created A Distributed Async Task Framework At Scale

Web Based Job Scheduler Codeproject

Web Based Job Scheduler Codeproject

Lekin Scheduling System

Lekin Scheduling System

High Available Task Scheduling Design Using Kafka And Kafka Streams By Naveen Kumar Medium

High Available Task Scheduling Design Using Kafka And Kafka Streams By Naveen Kumar Medium

Github Jhuckaby Cronicle A Simple Distributed Task Scheduler And Runner With A Web Based Ui

Github Jhuckaby Cronicle A Simple Distributed Task Scheduler And Runner With A Web Based Ui

2 6 2 Jp1 Ajs3 Database Configuration Jp1 Automatic Job Management System 3 System Design Configuration Guide

2 6 2 Jp1 Ajs3 Database Configuration Jp1 Automatic Job Management System 3 System Design Configuration Guide

Job Scheduler In Aggregate

Job Scheduler In Aggregate

Odin The Programmable Observable And Distributed Job Scheduler Dev Community

Odin The Programmable Observable And Distributed Job Scheduler Dev Community

Workflows Scheduling Distributed Job Scheduler Activeeon

Workflows Scheduling Distributed Job Scheduler Activeeon

Scheduler Designs Themes Templates And Downloadable Graphic Elements On Dribbble

Scheduler Designs Themes Templates And Downloadable Graphic Elements On Dribbble

Top 10 Best Windows Job Scheduling Software 2021 Selective

Top 10 Best Windows Job Scheduling Software 2021 Selective

Awr Design Environment Simulation And Analysis Guide Chapter 10 Job Scheduler

Awr Design Environment Simulation And Analysis Guide Chapter 10 Job Scheduler

Architecture Design

Architecture Design

1

1

They are a manufacturer of high-quality products for th.

No business logic Returns little data. Only products with their own article are listed. This is a list of notable job scheduler software. Each schedulerproducer scans jobs in its queue and generate job_tasks into different consumers. Will consume the Messages requesting a Job enqueueing. Plugging in new algorithm in existing system should be easy. State of Georgia government websites and email systems use georgiagov or gagov at the end of the address. I want to design a job scheduler cluster which contains several hosts to do cron job scheduling. This video shows the JobScheduler Information Dashboard JID - an application providing comfortable calender monitoring and reporting functions for JobSche.


Can send a Message or produce in Kafka terminology to the corresponding Kafka Queue precisely a Topic. Scaling the abstract design The nature of this job scheduler is that it each job possesses one of a few states. For example a job which needs run every 5 minutes is submitted to the cluster the cluster should point out which host to fire next run making sure. Job scheduling applications are designed to carry out repetitive tasks as defined in a schedule based upon calendar and event conditions. Allows business owners to manage employee schedules and time by tracking their calendars in real-time. Only products with their own article are listed. Apis-producers-consumers RESTful apis for CRUD operations.

Post a Comment for "Job Scheduler System Design"